dbForge Schema Compare for Redshift/PostgreSQL Review
dbForge Schema Compare for Redshift/PostgreSQL
Database Software

What is dbForge Schema Compare for Redshift/PostgreSQL?
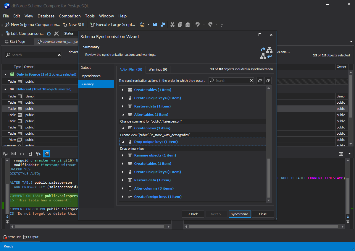
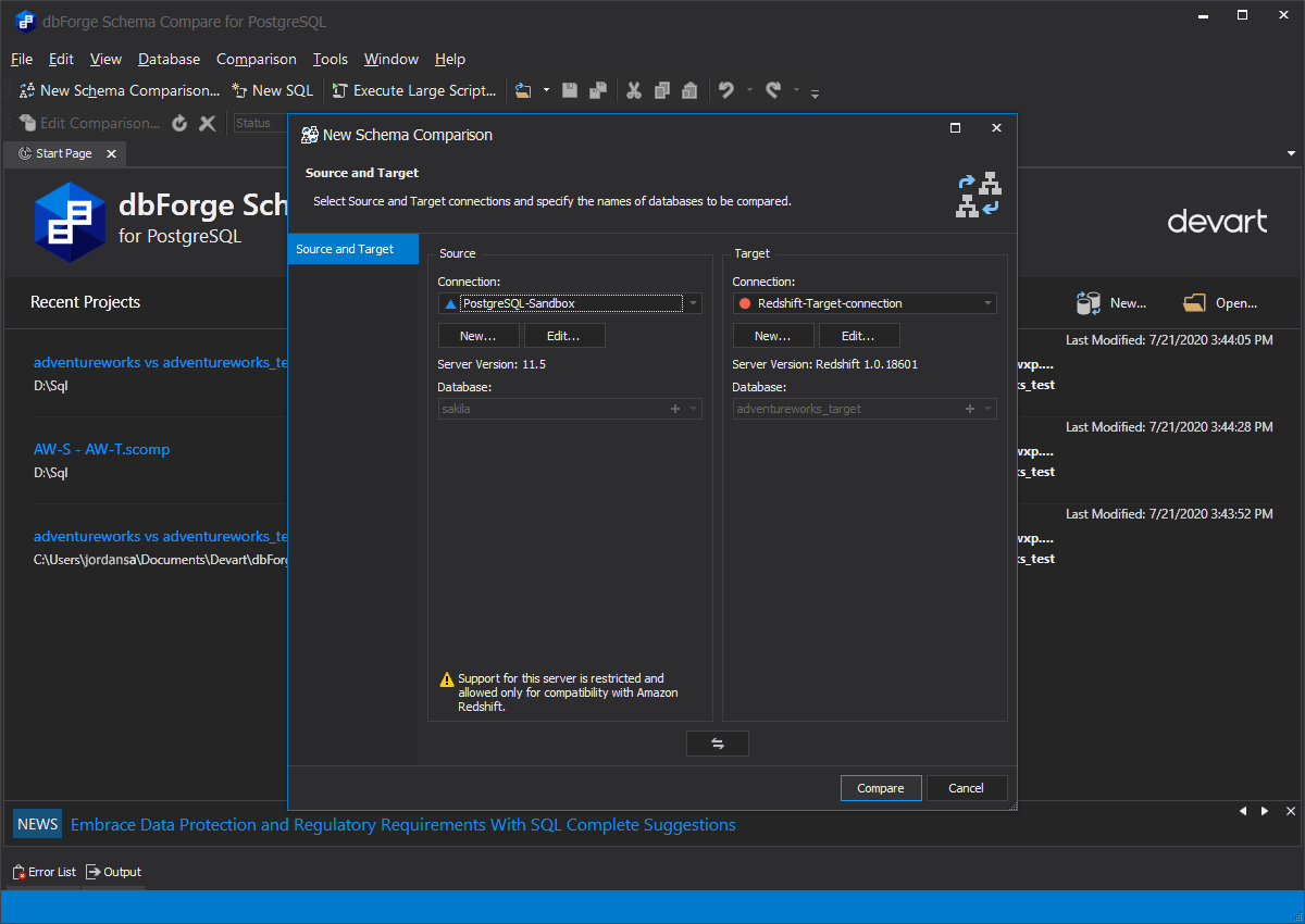
dbForge Schema Compare for Redshift/PostgreSQL is a tool for easy and effective comparison and deployment of Redshift database structure differences. The tool allows comparing two PostgreSQL database schemas, gives a comprehensive view of all differences in Amazon Redshift database schemas, and generates clear and accurate SQL synchronization scripts to update the database schemas.
Overview of dbForge Schema Compare for Redshift/PostgreSQL
Seller :
Devart
HQ Location :
Prague, Czech Republic
Year founded :
1997
Gallery
Page last modified
Share :
suggestVideo











































Add New Comment