dbForge Data Compare for MySQL Review
dbForge Data Compare for MySQL
Database Software

Our score 9.8
What is dbForge Data Compare for MySQL?
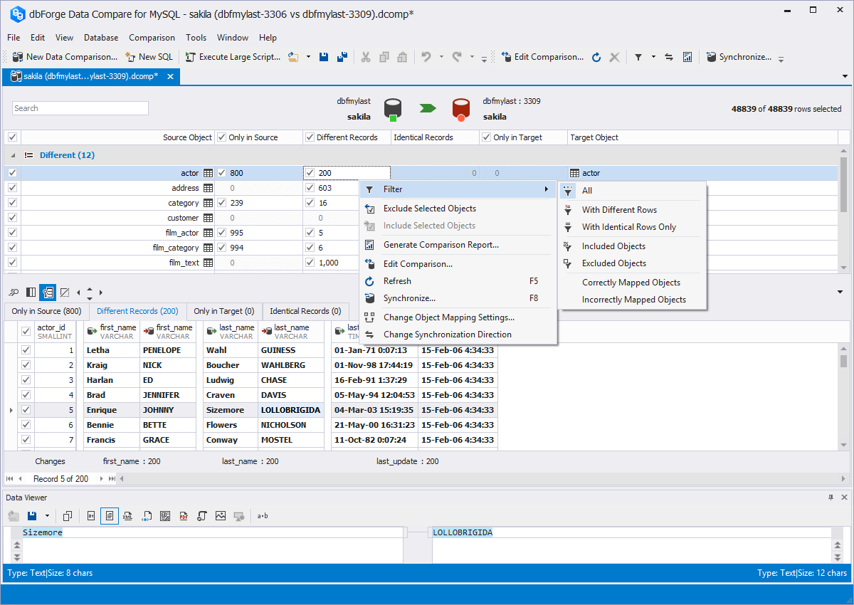
dbForge Data Compare for MySQL serves for comparing and synchronizing data in MySQL, Percona, and MariaDB databases. The tool gives clear view of differences between data, allows analyzing them, generates synchronization script, and applies changes at a glance. It also allows scheduling regular MySQL data comparisons using command line.
Overview of dbForge Data Compare for MySQL
Seller :
Devart
HQ Location :
Prague, Czech Republic
Year founded :
1997
Language supported :
English
Gallery
Page last modified
Share :
suggestVideo










































Add New Comment